wiki.ziemers.de

ziemer's informatik Wiki

Benutzer-Werkzeuge

Webseiten-Werkzeuge


wiki:software:beuthbot:rasa:training

Dies ist eine alte Version des Dokuments!


Rasa Training

Overview

Training Input Data

Trining input data files are `.chatito` files and are placed in the in the `training/app/input/` directory.

This is the place where to provide new functionality for the BeuthBot.
Training Dataset

Trining dataset files are `.json` files and are placed in the in the `training/app/data/` directory.

Training Model

Trining model files generated by Rasa are `.tar.gz` archives and are placed in the in the `training/app/model/` directory. This directory contains all generated model archives. We use the most up-to-date model for the Rasa service of the BeuthBot. There is `Makefile` command for that so you can simply type the following command (in the root directory of Rasa).

$ make update-model

Step-by-Step Guide

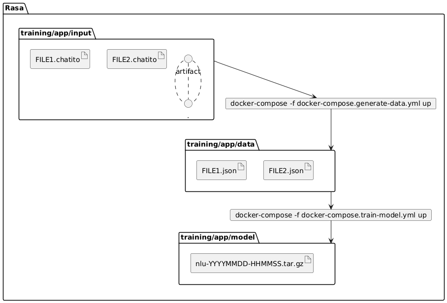
This guide explains how to create a new training model for Rasa. The following image gives you an overview of the files and steps to do. `*.chatito` files places in the `training/app/input/` directory are used by [Chatito](#Chatito) to create `JSON` files in the `training/app/data/` directory. These `JSON` files are used by Rasa to create the training model which will be placed in the `training/app/model/`.

Rasatraining/app/inputtraining/app/datatraining/app/modeldocker-compose -f docker-compose.generate-data.yml updocker-compose -f docker-compose.train-model.yml upFILE1.chatitoFILE2.chatitoartifact.FILE1.jsonFILE2.jsonnlu-YYYYMMDD-HHMMSS.tar.gz

1 - Provide new input training data

Modify or add `*.chatito` files in the `training/app/input/` directory to provide a new functionality. For more information about `Chatito` have a look a the [Chatito](#Chatito) section of this document.

1.1 - Generate training datasets

We created a `docker-compose.yml` which defines a container which generates the datasets. To use it type the following command in the `training` directory.

# change into `training` directory (if you are not still there)
$ cd training

# runs the dataset generation container
$ docker-compose -f docker-compose.generate-data.yml up

# .. or use the convenient make target
$ make generate-data

2 - Create model with Rasa

There are two ways of generating models from training data. Either with a local Rasa installation or with withing a Docker container. The preferred way is to use the Docker container.

Furthermore Rasa NLU is configurable and is defined by pipelines. These pipelines define how the models are generated with the training data and which entities are extracted. For this, a preconfigured pipeline with „supervised_embeddings“ is used. „supervised_embeddings“ allows to tokenize any languages.

Check the `config.yml` for configuration of Rasa pipeline (how the trained model is generated).
2.1 - Create model with local Rasa installation

Create training model with local `rasa` command. For furher information and an installation guide for a local Rasa installation see this [link](https://github.com/beuthbot/rasa/tree/database-understanding#local-rasa-installation).

$ rasa train nlu
2.2 - Create model with Rasa Docker container

Build and run the training Docker container which generates the model file.

# runs the train model container
$ docker-compose -f docker-compose.train-model.yml up

# .. or use the convenient make target
$ make train-model
For a fast convenient way to [generate training datasets](#1.1—Generate-training-datasets) and [create a model](#2—Create-model-with-Rasa) simply use the `docker-compose.yml` file in the `training` directory.
> # runs both the dataset generation and train model container
> docker-compose -f docker-compose.yml up
> 
> # .. or simply
> docker-compose up
> 

3 - Check generated file

Both way will create a new training model in the `/training/app/models` directory. The name of the model file will have a format like `nlu-YYYYMMDD-HHMMSS.tar.gz`.

# check file existence
$ ls -la app/models

4 - Replace existing models file

The model file which is used by Rasa in production is placed in the `app/models` directory. Replace this file with the newly generated model file.

# delete existing model (if you are still in `training` directory)
$ rm -rf ../app/models/nlu-*.tar.gz

# then copy the newes model archive 
$ cp "./app/models/$(ls -Art "./app/models" | tail -n 1)" ../app/models

# .. or you use the convenient make target
$ make update-model
Restart Rasa container or complete BeuthBot container and you are done. Rasa now runs with you new model.

5 - Shorthand

There is a shorthand for all the above listed steps. Simply use the `Makefile` target to run all commands from step 1 till step 4. Providing new input data still depants on you.

# assuming you are in the `training` main directory
$ make train

Lean back an wait till the training is done.

wiki/software/beuthbot/rasa/training.1595439150.txt.gz · Zuletzt geändert: 22.07.2020 19:32 von Lukas Danckwerth